フィールド(エッジ領域)の課題をAIで解決する時代へ
より早く・より正確に、それが「リアルタイム-インテリジェンス」

株式会社NTTデータ数理システム(以下"当社")は数理科学系のパッケージソフトの開発・販売とコンサルティング、受託開発を中心に事業を行っています。

当社のパッケージソフトの基盤技術となっているのが、統計解析、数理最適化、データマイニング、テキストマイニング、シミュレーションです。パッケージソフトは全て自社開発していますので、開発者によるコンサルティングや受託開発、きめ細やかなサポートを直接ご提供できるのが当社の強みです。
また、これらのソフトウェアは全てVisual Analytics Platformと呼ばれる共通のデータ処理基板でシームレスに連携できます。毎月、ソフトウェアの無料体験セミナーや、無料個別相談会を開催しています。当社技術にご興味をお持ちの方は、ぜひご来場ください。


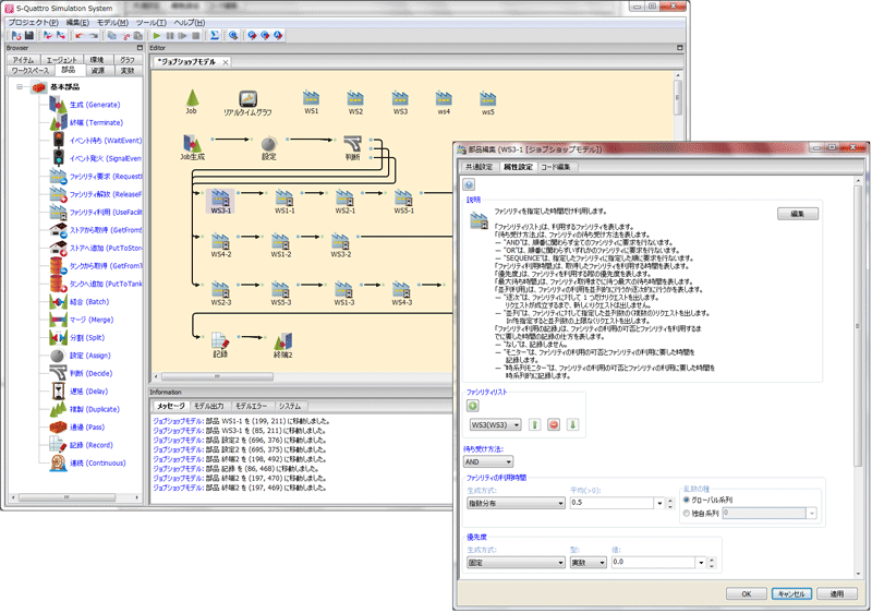
シミュレーションは、現実世界をコンピューター上に構築し、さまざまな条件で実験、検証を行うことで、業務の効率化や最適な施策を検討することができます。シミュレーションの適用事例は製造業、配送・物流、コールセンター、社会課題までさまざまです。当社ではシミュレーションモデルの構築、分析支援ツールとして汎用シミュレーションシステムS4 Simulation Systemを開発・販売しています。
S4 Simulation Systemは離散イベントシミュレーション、連続型シミュレーション、エージェントシミュレーションといったシミュレーションモデルを、GUIで手軽に構築することができます。また、統計解析機能や実験計画法、感度分析機能から、3Dアニメーションによる可視化機能まで高度な分析機能を豊富に兼ね備えています。その他にもシミュレーション対象を最適化するシミュレーション最適化機能や、意思決定プロセスを最適化する強化学習機能もあります。


S4 Simulation Systemやシミュレーションを活用したソリューションにご興味がございましたら、無料体験セミナーや無料個別相談に、ぜひお申し込みください。1カ月無料のトライアル制度もご用意しています。
S4 Simulation Systemを活用した受託開発やコンサルティングも承っています。無料個別相談にてご相談を承りまして、ご提案・お見積りをさせていただいています。ぜひお気軽にご相談ください。
当社は、長年培ってきた数理科学とコンピュータサイエンスの技術を基礎に、AIエッジソリューションに取り組んでいきます。画像解析や自然言語処理、異常検知など、さまざまなAIエッジソリューションを展開します。
また、機械学習やデータ分析技術だけでなく、数理最適化やシミュレーションといった意思決定に役立つ技術もAIエッジソリューションに展開することができます。当社ソリューションに関心がございましたら、ぜひお気軽にお問い合わせください。